本文章适用于H3C G2/G3/G5/G6系列服务器,如服务器需要连接HDM使用远程控制台,可以参考此文章。
如服务器是H3C G7系列服务器,可以参考H3C G7系列服务器连接HDM使用远程控制台 - 知了社区。
1. 在服务器的后面板,找到标识为HDM的网络接口,用网线将PC端主机的网口与服务器的HDM网口链接。(注: 此图片以R4900 G5服务器为例,不同服务器型号的HDM端口位置略有不同,请以现场情况为准)

2. 网线连接完成,在PC端中配置相同网段地址。按Win键搜索【控制面板】—【网络和共享中心】—【更改适配器设置】—右键点击【以太网适配器】选择【属性】—【Internet 协议版本4(TCP/IPv4)】—配置IP地址192.168.1.X,子网掩码255.255.255.0(注:IP地址中的“X”代表1或3-254中的任意数字,网关在PC端主机与服务器直连时可以不用配置。)



3. 配置完网络地址,在PC端主机打开浏览器,在地址栏输入服务器的HDM地址,忽略提示的风险警告,使用默认的用户名和密码登录到HDM Web管理界面。(注: HDM的默认地址192.168.1.2/24 默认用户名admin默认密码Password@_ )
HDM2 Web登录界面

HDM 2.XX/3.XX固件版本Web登录界面:

HDM 1.30.XX固件版本Web登录界面:

R4900 G2 HDM 版本Web登录界面:

4. HDM Web管理界面进入远程控制台的方法:
1) HDM 2 Web管理界面
登录到HDM Web管理界面后,主界面右侧有远程控制台的功能,可以直接选择H5 KVM或KVM的方式启动HDM远程控制台。或者也可以在【远程服务】—【远程控制台】中启动HDM远程控制台功能。


2) HDM 2.XX/3.XX固件版本的Web管理界面
登录到HDM Web管理界面后,主界面右侧有远程控制台的功能,可以直接选择H5 KVM或KVM的方式启动HDM远程控制台。或者也可以在【远程服务】—【远程控制台】中启动HDM远程控制台功能。


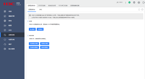
3)HDM 1.11.XX/1.30.XX固件版本的Web管理界面
登录到HDM Web管理界面后,主界面右侧有远程控制台的功能,可以直接选择H5 KVM或KVM的方式启动HDM远程控制台。或者也可以在【远程控制】—【远程控制台】中启动HDM远程控制台功能。


4)R4900 G2 HDM 版本的Web管理界面


5. H5 KVM远程控制台启动过程:
1) 点击启动H5 KVM

2) 允许网页弹出窗口
3) 进入H5 KVM远程控制台界面

6. KVM 远程控制台启动过程:
1) 部署Java环境(注:java环境需要自行到Oracle java官网下载jdk安装java )
2) Java环境部署完成后,点击【启动KVM】

3) 浏览器弹出【KVM.jhlp】文件的下载提醒,下载完成后双击打开【KVM.jhlp】程序

4) 忽略java程序的警告,即可成功打开KVM 远程控制台


5)如Java程序提醒"应用程序已被Java安全阻止"无法打开此文件,可以在PC机控制面板搜索【Java配置】(如果没有搜索到Java配置,可以到控制面板里面找到Java程序),在【Java配置】中把HDM IP地址【默认地址192.168.1.2】添加到安全站点,然后重新打开【KVM.jhlp】文件,即可打开KVM远程控制台



✖
案例意见反馈
亲~登录后才可以操作哦!
确定你的邮箱还未认证,请认证邮箱或绑定手机后进行当前操作
您好,192.168.1.2是HDM默认的地址,您可以自检的时候,在自检信息中看一下当前生效的HDM地址是否有变更,输入当前生效的HDM地址进行访问,如果还是有疑问也可以通过小程序或者热线联系我们进行咨询